🌐
YESODアカウントコントロールについて

- 基本機能
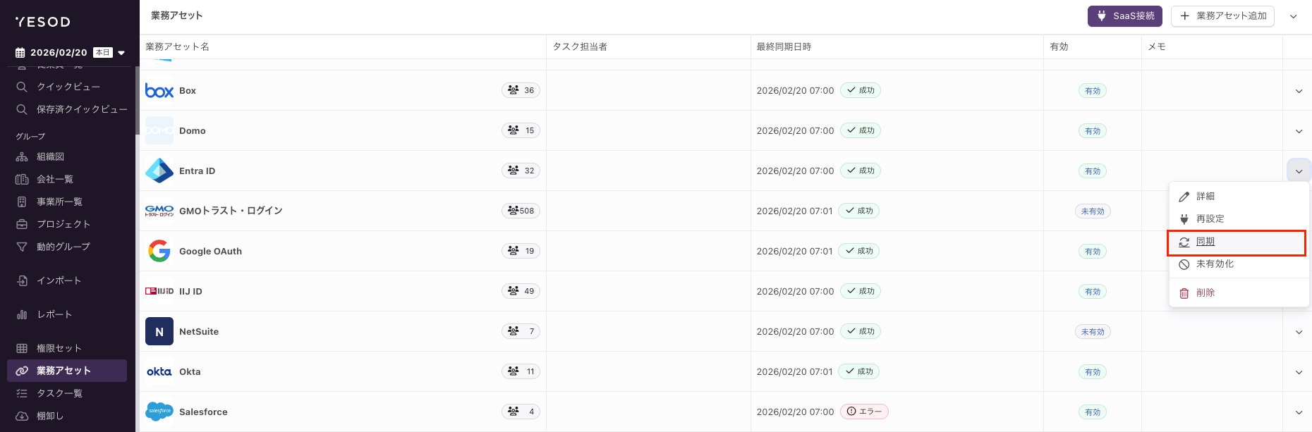
- 業務アセット・・・接続先のSaaSの一覧の管理メニュー
- アセットの接続や同期する項目の設定を行う
- 対応接続先はこちらAC接続先一覧
- 権限セット・・・接続先のSaaSに対するルールを設定する
- タスク一覧・・・ルールに基づいて生成されたタスクを管理する
- 棚卸し・・・ルール通りになっているかの確認と修正ができる
YESOD ACでは接続先SaaSに対して2つの仕組みで更新を行う
- 属性同期・・・YESOD側の設定値で接続先SaaSの項目の値を更新する
- タスク・・・YESOD側の設定値でアカウントを作成したり、グループの付与剥奪を行う
- 属性同期について
- YESOD側で下記の条件をすべて満たしている際に「同期する項目」の更新を「タスク生成対象者」に対して行う
- 業務アセット、権限セットがどちらも有効になっている
- 業務アセットで【「同期する項目」の値の反映を有効にする]】にチェックが入っている
- 権限セットで該当の業務アセットにチェックが入っており「タスク生成対象者」である(業務アセットの対象者になっている)
- 前回同期して以降で下記の変更を承認している
- 同期する項目に設定されている項目に対する同期実行日以前の変更日付の変更(本日または本日以前の変更)
- 業務アセットの「同期する項目」の「同期のタイミング」が「アカウント作成時・値の変更時」となっている
- 同期を行うタイミング
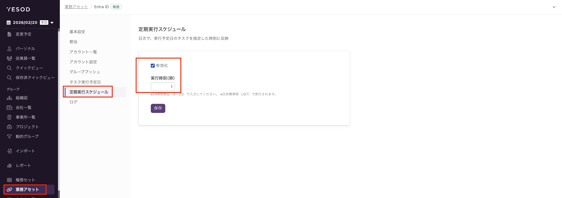
- 毎日定期実行:業務アセットの同期の実行化で設定されている「実行時刻」に実行を行う
- 手動実行:業務アセットから対象の業務アセットの「同期」をクリックする


- タスクについて
- タスク一覧でアカウント作成タスク、割当付与タスク、アカウント削除タスクなどを実行することができる
- タスクの生成されるタイミングについて
- 業務アセット、権限セットが共に有効な状態でYESOD DSでメンバー、グループに対する変更を承認する
- 権限セットの条件でタスクが生成(アカウント作成、割当付与、割当変更、割当剥奪、アカウント削除など)
- 業務アセット、権限セットが共に有効な状態で権限セットの設定を変更する
- 「タスク生成対象」を変更して保存したタイミングでタスクが作成される
- 権限セットの割当の設定を変更して保存したタイミングでタスクが生成される
- タスクの実行方法
- 手動実行:タスク一覧画面から指定のタスクを実行する
- 定期実行スケジュール:1日1回指定の時間で実行予定日のタスクを自動実行する。



対象の業務アセットのタスクのうち、実行予定日以前の日付のタスクが自動実行されます。