🔒
🐘
YESOD ヘルプ
/
🔒
ロールの名称変更
ロールの名称変更
2025/7/15
8:30
2026/2/17
14:39
作成済みのロールの名称変更をする手順です。
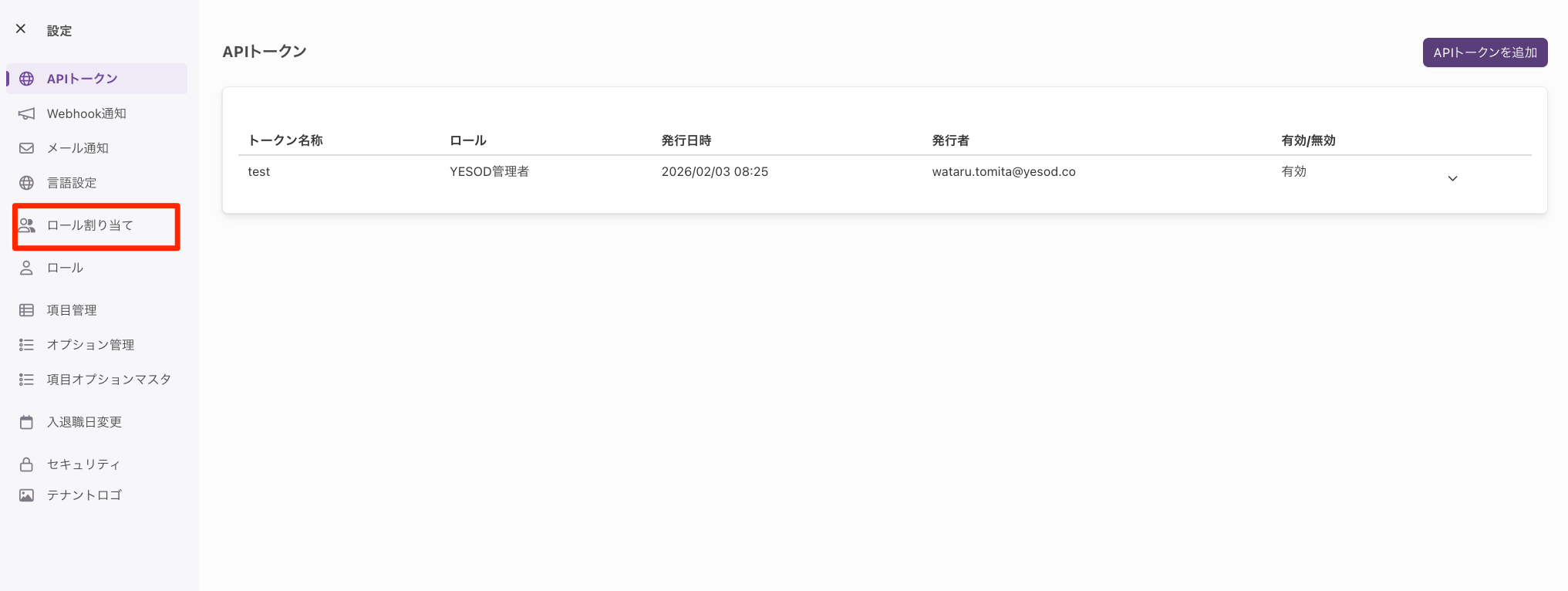
Step1 設定からロール割り当てを選択
Step2 変更登録
Step3 登録予定日を入力
Step4 名称変更するロールの選択
Step5 ロール情報ダイアログに入力
Step6 保存
Step1 設定からロール割り当てを選択
左メニューより、[設定]を選択し、
設定メニューより、[ロール割り当て]をクリック
Step2 変更登録
[変更登録]をクリック
Step3 登録予定日を入力
”登録予定日を入力”ダイアログがでるので、
登録予定日を入力し、
[次へ]をクリック
💡
予定日に未来日を指定しても、変更登録を承認後にロール名称変更は即反映されます
Step4 名称変更するロールの選択
名称変更をするロールにマウスをホバーし編集ボタンをクリック
Step5 ロール情報ダイアログに入力
ロール情報ダイアログにて、
名称を入力して、[登録]をクリック
Step6 保存
[保存]をクリック
これでロール名称変更が登録されました。 次は、承認者に、変更を承認してもらいましょう。